|
1.2.1. Регламент ЭДО счeтов-фактур
|
|
|
Код регламента ЭДО счетов-фактур: Invoice.
Регламент ЭДО счетов-фактур должен соблюдаться для следующих функций и соответствующих документов:
|
•
|
СЧФ - Счёт-фактура, применяемый при расчетах на добавленную стоимость.
|
|
•
|
СЧФДОП - Счёт-фактура и документ об отгрузке товаров (выполнении работ), передаче имущественных прав (документ об оказании услуг).
|
|
•
|
ДОП - Документ об отгрузке товаров (выполнении работ), передаче имущественных прав (документ об оказании услуг).
|
|
•
|
КСЧФ, КСЧФДИС - Корректировочный счёт-фактура (отправляется в ответ на полученное уведомление об уточнении).
|
|
•
|
ДИС - Исправленный счёт-фактура (отправляется, если условия сделки изменены).
|
Разновидности документов счетов-фактур определяются (различаются) по типу документа, указанному в теге Type файла Card транспортного контейнера Такском (см. п. 2.1.4. Транспортный контейнер Такском):
|
№
|
Значение параметра name в теге Type файла Card
|
Документ
|
Функция
|
|
D1
|
ExpInvoice
|
Счёт-фактура, применяемый при расчетах на добавленную стоимость
|
СЧФ
|
|
D2
|
ExpInvoiceAndPrimaryAccountingDocumentVendor
|
Счёт-фактура и документ об отгрузке товаров (выполнении работ), передаче имущественных прав (документ об оказании услуг). Информация продавца.
|
СЧФДОП
|
|
D3
|
ExpInvoiceAndPrimaryAccountingDocumentCustomer
|
Счёт-фактура и документ об отгрузке товаров (выполнении работ), передаче имущественных прав (документ об оказании услуг). Информация покупателя в ответ на D2.
|
|
|
D4
|
PrimaryAccountingDocumentVendor
|
Документ об отгрузке товаров (выполнении работ), передаче имущественных прав (документ об оказании услуг). Информация продавца.
|
ДОП
|
|
D5
|
PrimaryAccountingDocumentCustomer
|
Документ об отгрузке товаров (выполнении работ), передаче имущественных прав (документ об оказании услуг). Информация покупателя в ответ на D4.
|
|
|
D6
|
CorExpInvoice
|
Корректировочный счёт-фактура применяемый при расчетах по налогу на добавленную стоимость.
|
КСЧФ
|
|
D7
|
CorExpInvoiceAndPrimaryAccountingDocumentVendor
|
Корректировочный счёт-фактура и документ об изменении стоимости. Информация продавца.
|
КСЧФДИС
|
|
D8
|
CorExpInvoiceAndPrimaryAccountingDocumentCustomer
|
Корректировочный счёт-фактура и документ об изменении стоимости. Информация покупателя в ответ на D7.
|
|
|
D9
|
CorPrimaryAccountingDocumentVendor
|
Документ об изменении стоимости. Информация продавца.
|
ДИС
|
|
D10
|
CorPrimaryAccountingDocumentCustomer
|
Документ об изменении стоимости. Информация покупателя в ответ на D9.
|
|
|
D11
|
Invoice
|
Счёт-фактура (старая форма)
|
|
|
D12
|
CorrectiveInvoice
|
Корректировочный счёт-фактура (старая форма)
|
|
Рассмотрим этапы исполнения Регламента:
|
1.
|
Продавец отправляет счёт-фактуру (документ D1, D2, D4, D6, D7 или D9) Покупателю через Оператора ЭДО и получает подтверждение от Оператора.
|
|
2.
|
Покупатель через Оператора ЭДО извещает Продавца о получении счёта-фактуры. Этот этап может быть пропущен.
|
|
3.
|
Покупатель, получив документ D2, D4, D7 или D9, по согласованию с Продавцом может отправить Продавцу через Оператора ЭДО информацию покупателя (D3, D5, D8 или D10). В ответ на документы ExpInvoice и CorExpInvoice (D1, D6) такое действие не предусмотрено.
|
|
4.
|
Если Покупатель обнаружил какие-то ошибки в счёте-фактуре (документе D1, D2, D4, D6, D7 или D9), он через Оператора ЭДО извещает об этом Продавца.
|
|
5.
|
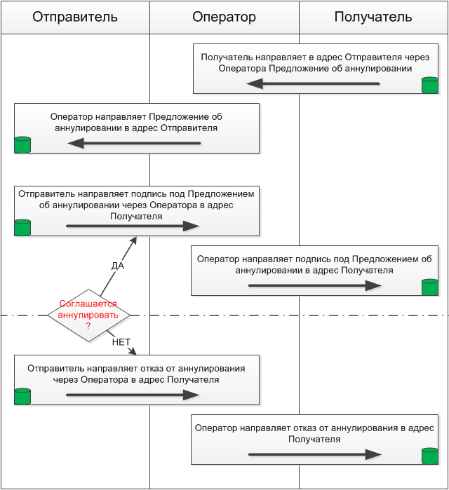
В случае обнаружения ошибки одна из сторон (Отправитель или Получатель счёта-фактуры) принимает решение аннулировать документ и отправляет другой стороне Предложение об аннулировании через Оператора.
|
|
6.
|
Получатель Предложения об аннулировании принимает решение:
|
|
-
|
подписать Предложение об аннулировании и отправить обратно
|
или
|
-
|
отклонить Предложение об аннулировании путём отправки в качестве ответа Уведомления об уточнении.
|
В случае подтверждения согласия второй стороны на аннулирование путём подписания предложения об аннулировании считаем, что состоялось двустороннее аннулирование документа и документ получает статус "Аннулирован".
|
Важно! Аннулирование счетов-фактур и корректировочных счетов-фактур с любым из перечисленных в первой таблице данного пункта значением параметра name в теге Type файла Card может быть только двухсторонним, то есть аннулирование считается состоявшимся только после получения положительного ответа на предложение об аннулировании.
|
Этап 1. Продавец отправляет счёт-фактуру (корректировочный счёт-фактуру, исправленный счёт-фактуру) Покупателю через Оператора ЭДО
Продавец формирует счёт-фактуру в виде XML файла установленного формата, формирует УКЭП для этого счёта-фактуры и отправляет счёт-фактуру с УКЭП Покупателю через Оператора ЭДО. Оператор ЭДО фиксирует дату отправки и подтверждает факт отправки соответствующими служебными сообщениями Продавцу и Покупателю.

Этап 2. Покупатель через Оператора ЭДО извещает Продавца о получении счёта-фактуры
Покупатель получает счёт-фактуру и через Оператора ЭДО извещает Продавца об этом. Оператор ЭДО отправляет извещение о получении счёта-фактуры Продавцу и оповещает об этом Покупателя.

Этап 3. Покупатель через Оператора ЭДО может отправить Продавцу информацию покупателя
Если документ имеет функцию СЧФДОП, ДОП, КСЧФДИС, ДИС, то Покупатель по согласованию с Продавцом может отправить Продавцу через Оператора ЭДО информацию покупателя. Оператор ЭДО подтверждает Покупателю и Продавцу получение и отправку информации покупателя.

Если счёт-фактура содержит информацию о маркированной продукции, то Оператор направляет в Информационный сервис маркировки Комплект документов, состоящий из счета-фактуры и Информации покупателя, а Информационный сервис маркировки присылает через Оператора Покупателю и Продавцу Квитанцию о приёме комплекта документов или Уведомление об ошибке.
Этап 4. Если Покупатель обнаружил какие-то ошибки в счёте-фактуре, он через Оператора ЭДО извещает об этом Продавца
Покупатель выявляет ошибки в полученном счёте-фактуре и уведомляет Продавца об этом через Оператора ЭДО. Оператор отправляет уведомление об уточнении Продавцу и подтверждает Покупателю и Продавцу получение и отправку уведомления об уточнении.
Продавец получает уведомления об уточнении и отправляет исправленный или корректировочный счёт-фактуру в соответствии с Регламентом ЭДО счетов-фактур.

Этапы 5 и 6. Двустороннее аннулирование отправленного ранее документа
В случае обнаружения ошибки одна из сторон (Отправитель или Получатель документа) принимает решение о необходимости аннулировать документ и отправляет другой стороне Предложение об аннулировании через Оператора.
Получатель Предложения об аннулировании принимает решение: подписать его или отклонить путём отправки в качестве ответа Уведомления об уточнении. В случае отклонения предложения об аннулировании документ будет считаться подписанным обеими сторонами, как и было до формирования Предложения об аннулировании.
В случае отправки Предложения об аннулировании Получателем документа:

Если аннулированный счёт-фактура содержит информацию о маркированной продукции, то Оператор направляет в Информационный сервис маркировки Комплект документов, состоящий из предложения об аннулировании Продавца или Покупателя и положительного ответа на него Покупателя или Продавца, а Информационный сервис маркировки присылает через Оператора Покупателю и Продавцу Квитанцию о приёме комплекта документов или Уведомление об ошибке.
Коды транзакций на стороне отправителя счёта-фактуры
|
Описание исходящих транзакций
|
Код транзакции
|
Кому
|
|
Отправляемый счёт-фактура (СФ)
|
Invoice
|
Получатель счета-фактуры (покупатель)
|
|
Предложение об аннулировании
|
CancellationOffer
|
Получатель счета-фактуры (покупатель)
|
|
Принятие предложения об аннулировании
|
CancellationOfferResign
|
Получатель счета-фактуры (покупатель), отправивший Предложение об аннулировании
|
|
Отказ от предложения об аннулировании
|
CancellationOfferReject
|
Получатель счета-фактуры (покупатель), отправивший Предложение об аннулировании
|
|
Описание входящих транзакций
|
Код транзакции
|
От кого
|
|
Подтверждение даты получения (ПДП СФ)
|
PostDateConfirmation
|
Оператор ЭДО
|
|
Уведомления об уточнении (УОУ)
|
CorrectionNotice
|
Получатель счета-фактуры (покупатель)
|
|
Подтверждение даты отправки (ПДО)
|
CorrectionNoticeSendConfirmation
|
Оператор ЭДО
|
|
Извещение о получении СФ получателем
|
ReceiveNotice
|
Получатель счета-фактуры (покупатель)
|
|
Подтверждение даты отправки (ПДО)
|
ReceiveNoticeSendConfirmation
|
Оператор ЭДО
|
|
Информация покупателя
|
CustomerInformation
|
Получатель счета-фактуры (покупатель)
|
|
Подтверждение даты отправки (ПДО)
|
CustomerInformationSendConfirmation
|
Оператор ЭДО
|
|
Предложение об аннулировании
|
CancellationOffer
|
Получатель счета-фактуры (покупатель)
|
|
Принятие предложения об аннулировании
|
CancellationOfferResign
|
Получатель счета-фактуры (покупатель), получивший Предложение об аннулировании
|
|
Отказ от предложения об аннулировании
|
CancellationOfferReject
|
Получатель счета-фактуры (покупатель), получивший Предложение об аннулировании
|
|
Квитанция о приеме от ИС МП. Отправляется только для счетов-фактур с функциями СЧФДОП, ДОП, КСЧФДИС и ДИС, которые содержат информацию о маркированной продукции.
|
TracingAccepted
|
Оператор ЭДО
|
|
Уведомление об ошибке от ИС МП. Отправляется только для счетов-фактур с функциями СЧФДОП, ДОП, КСЧФДИС и ДИС, которые содержат информацию о маркированной продукции.
|
TracingRejected
|
Оператор ЭДО
|
|
Квитанция о приеме Предложения об аннулировании от ИС МП. Отправляется только в ответ на комплект документов, состоящий из Предложения об аннулировании и положительного ответа на него, в случае аннулирования счетов-фактур с функциями СЧФДОП, ДОП, КСЧФДИС и ДИС, которые содержат информацию о маркированной продукции.
|
TracingCancellationAccepted
|
Оператор ЭДО
|
|
Уведомление об ошибке Предложения об аннулировании от ИС МП. Отправляется только в ответ на комплект документов, состоящий из Предложения об аннулировании и положительного ответа на него, в случае аннулирования счетов-фактур с функциями СЧФДОП, ДОП, КСЧФДИС и ДИС, которые содержат информацию о маркированной продукции.
|
TracingCancellationRejected
|
Оператор ЭДО
|
|
Квитанция о положительной проверке МОД от системы ИС МТ. Отправляется только для счетов-фактур формата 5.03 с функциями СЧФДОП, ДОП которые содержат информацию о маркированной продукции, подлежащей проверке на место осуществления деятельности.
|
TracingAcceptedMod
|
Оператор ЭДО
|
|
Уведомление об ошибке при проверке МОД от системы ИС МТ . Отправляется только для счетов-фактур формата 5.03 с функциями СЧФДОП, ДОП которые содержат информацию о маркированной продукции, подлежащей проверке на место осуществления деятельности.
|
TracingRejectedMod
|
Оператор ЭДО
|
Коды транзакций на стороне получателя счета-фактуры
|
Описание исходящих транзакций
|
Код транзакции
|
Кому
|
|
Извещение о получении счёта-фактуры (ИОП СФ)
|
ReceiveNotice
|
Отправитель счёта-фактуры (продавец, поставщик)
|
|
Информация покупателя
|
CustomerInformation
|
Отправитель счёта-фактуры (продавец, поставщик)
|
|
Отправка уведомления об уточнении
|
CorrectionNotice
|
Отправитель счёта-фактуры (продавец, поставщик)
|
|
Предложение об аннулировании
|
CancellationOffer
|
Отправитель счёта-фактуры (продавец, поставщик)
|
|
Принятие предложения об аннулировании
|
CancellationOfferResign
|
Отправитель счёта-фактуры (продавец, поставщик), отправивший Предложение об аннулировании
|
|
Отказ от предложения об аннулировании
|
CancellationOfferReject
|
Отправитель счёта-фактуры (продавец, поставщик), отправивший Предложение об аннулировании
|
|
Описание входящих транзакций
|
Код транзакции
|
От кого
|
|
Полученный счёт-фактура (СФ)
|
Invoice
|
Отправитель счёта-фактуры (продавец, поставщик)
|
|
Подтверждение даты отправки (ПДО СФ)
|
SendConfirmation
|
Оператор ЭДО
|
|
Подтверждение даты плучения (ПДП) информации покупателя
|
CustomerInformationPostDateConfirmation
|
Оператор ЭДО
|
|
Подтверждение даты плучения (ПДП) уведомления об уточнении
|
CorrectionNoticePostDateConfirmation
|
Оператор ЭДО
|
|
Подтверждение даты плучения (ПДП) извещения о получении
|
ReceiveNoticePostDateConfirmation
|
Оператор ЭДО
|
|
Предложение об аннулировании
|
CancellationOffer
|
Отправитель счёта-фактуры (продавец, поставщик)
|
|
Принятие предложения об аннулировании
|
CancellationOfferResign
|
Отправитель счёта-фактуры (продавец, поставщик), получивший Предложение об аннулировании
|
|
Отказ от предложения об аннулировании
|
CancellationOfferReject
|
Отправитель счёта-фактуры (продавец, поставщик), получивший Предложение об аннулировании
|
|
Квитанция о приеме от ИС МП. Отправляется только для счетов-фактур с функциями СЧФДОП, ДОП, КСЧФДИС и ДИС, которые содержат информацию о маркированной продукции.
|
TracingAccepted
|
Оператор ЭДО
|
|
Уведомление об ошибке от ИС МП. Отправляется только для счетов-фактур с функциями СЧФДОП, ДОП, КСЧФДИС и ДИС, которые содержат информацию о маркированной продукции.
|
TracingRejected
|
Оператор ЭДО
|
|
Квитанция о приеме от ИС МП. Отправляется только в ответ на комплект документов, состоящий из Предложения об аннулировании и положительного ответа на него, в случае аннулирования счетов-фактур с функциями СЧФДОП, ДОП, КСЧФДИС и ДИС, которые содержат информацию о маркированной продукции.
|
TracingCancellationAccepted
|
Оператор ЭДО
|
|
Уведомление об ошибке от ИС МП. Отправляется только в ответ на комплект документов, состоящий из Предложения об аннулировании и положительного ответа на него, в случае аннулирования счетов-фактур с функциями СЧФДОП, ДОП, КСЧФДИС и ДИС, которые содержат информацию о маркированной продукции.
|
TracingCancellationRejected
|
Оператор ЭДО
|
|
Квитанция о положительной проверке МОД от системы ИС МТ. Отправляется только для счетов-фактур формата 5.03 с функциями СЧФДОП, ДОП которые содержат информацию о маркированной продукции, подлежащей проверке на место осуществления деятельности.
|
TracingAcceptedMod
|
Оператор ЭДО
|
|
Уведомление об ошибке при проверке МОД от системы ИС МТ . Отправляется только для счетов-фактур формата 5.03 с функциями СЧФДОП, ДОП которые содержат информацию о маркированной продукции, подлежащей проверке на место осуществления деятельности.
|
TracingRejectedMod
|
Оператор ЭДО
|